什么是权限表?权限表有什么功能?

在职位说明书JD中,通常都会包含某个职位的工作内容、职责、任职基本条件、上下级、评级等基本信息,并且,在职位说明书当中也通常都会对一些事项的处置权利进行基本的明确,但是,在绝大多数职位说明书中的权限描述都比较笼统,以至于身处该职位的人往往都需要在发生之时需要向同事或领导问询应该如何“介入”,或者就按照个人的理解来操作,结果导致了很多意想不到的麻烦,这就是权限不清晰惹的祸;更严重的是,如果企业没有对复杂的业务活动/任务进行权力的分配和界定,不仅容易导致效率低下,还会造成风险失控,给企业带来不必要的损失。
也许有人会想到,其实可以通过细化职位说明书、将权限在职位说明书中明确来解决权限不清晰,这是一个办法。但是,如果用这种方式操作的话,职位说明书会变得非常“厚”,尤其是对于一些中高层管理职位,这样就容易使得职位说明书的承载的信息量过大,不利于阅读和记忆。所以,更好的方法是专门用一张表,罗列和明确出某项事项所经由的相关职位,以及相关职位在这些特定事项上的介入程度,也就是“权限”。
权限表最大的作用在于明确了某些复杂的、需要经由多个部门或职位共同配合开展的工作事项里各个职位的介入程度,能够提高企业的风险控制能力,减少推诿扯皮、效率低下的情况。权限表可以单独使用,也可以结合流程图在一起使用。
众合众行通常将权限划分成九个等级:提出、组织、计划、执行、协助/配合、审核、审批、监督、分析/改进。为避免引起误读,还会附有名词解释,对不同的权限进行标准化、通俗化的解释;此外,无论是在撰写职位说明书还是权限表的时候,都应该尽量避免使用“负责”、“管理”这类过于笼统的词汇。

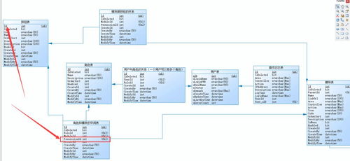
用户表,权限表,角色表,怎么设计。

1、先建一个用户表users,字段大概就是id,password。。
2、再建立一个user_roles用户角色表,user_roles.userid 与 users.id关联。
3、建立一个”用户权限表“sys_permissions,大概字段id、permission,description
4、建一个"用户角色权限表"sys_role_permissions,两个字段roleid、permissionid
5、user_roles.id=sys_role_permissions.roleid 和
sys_permissions.id = sys_role_permissions.permissionid
如何建立权限表

参考一下动易系统的设置吧,那个很详细的
如何查看数据库权限表

MySQL中所有使用者的权限是记录在mysql这个数据库的users资料表中
所以你只要先use mysql
再SELECT * FROM users 你可以看到所有的使用者权限
有关db的数据是记录在Db(大小写要注意)这个数据表中
原创文章,作者:聚禄鼎,如若转载,请注明出处:https://www.xxso.cn/77977.html